OTP Engine
Get Client Config
url:
GET /v1/oidc/config
Header:
Authorization: Basic <base64(client_id:client_secret)>
Response:
{
"otp_expiry": 180,
"otp_max_invalid_attempts": 3,
"otp_length": 5,
"otp_request_interval": 60,
"regenerate_otp": false,
"timestamp": "2023-06-19T07:02:07Z",
"access_token_lifespan": 7776000,
"refresh_token_max_lifespan": 7862400,
"refresh_token_max_reuse": 13
}
Configuration Field Descriptions
| Field | Type | Description |
|---|---|---|
| otp_expiry | int | OTP expiration. In seconds |
| otp_max_invalid_attempts | int | This is a numerical value that specifies the maximum number of incorrect OTP attempts a user is allowed before some security action is triggered. For example, if you set it to 3, a user can enter the OTP incorrectly three times before additional security measures,such as locking the user out, are applied. the user can do next request depens on otp_request_interval duration. |
| otp_length | int | The OTP length determines how many digits or characters are included in the OTP |
| otp_request_interval | int | Specifies the time interval in seconds, during which a user can request or generate a new One-Time Password (OTP) after their previous OTP request or generation. This parameter helps control how frequently OTPs can be requested to enhance security and prevent abuse. |
| regenerate_otp | bool | True: When "regenerate_otp" is set to true, it means that each time it is requested, a new OTP will be generated. This is often used for security reasons to ensure that the OTP is only valid for a single use or for a short period of time. Once the OTP is generated and sent to the user, it cannot be used again. False: When "regenerate_otp" is set to false, it means that the same OTP value will be provided until it is used . In this case, the OTP remains valid for a longer duration or until the user successfully authenticates using it. |
| access_token_lifespan | int | Max time before an access token is expired. In seconds |
| refresh_token_max_lifespan | int | Max time before a refresh token is expired. In seconds |
| refresh_token_max_reuse | int | Maximum number of times a refresh token can be reused. Default Used is 0, so when its set to 0 the refresh token can be used for request new access token once and cannot be reused. If the value is 1, the refresh token can be used for request new access token once and Reuse it Once. So on and so forth. |
Login
Goto Here If you want to integrate with our login
OTP with Basic Auth
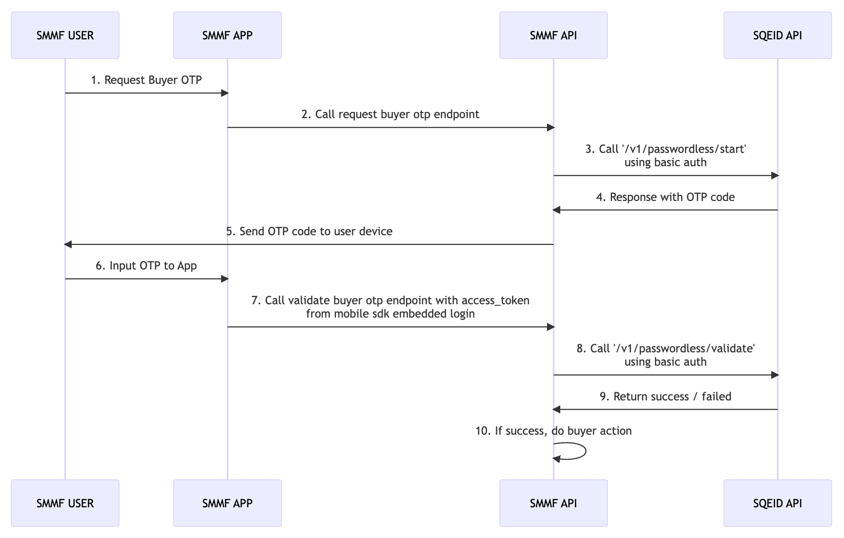
To request and validate OTP using otp with basic auth flow, you need to send base64(client_id:client_secret) as basic auth token. Here's the Example Flow Use Case:

API Endpoints
Request OTP
URL:
POST /v1/passwordless/start
Header:
Authorization: Basic <base64(client_id:client_secret)>
Content-Type: application/json
Request Body:
{
"username": "081200010002"
}
Success (200) Response Body:
{
"username": "081200010002",
"otp": "123456",
"timestamp": "2023-01-01T00:00:00Z"
}
Failed (400) Response Body:
{
"error": "invalid_body",
"error_description": "Invalid Request Body",
"timestamp": "2023-08-21T02:44:53Z"
}
List Of Possible Response
| http status code | error code | message |
|---|---|---|
| 500 | unexpected_error | Something Went Wrong |
| 400 | invalid_request_body | Invalid Request, Please Check Your Request Body |
| 400 | invalid_request_body | Please Enter a valid username |
| 401 | invalid_client_credential | Invalid Client Credentials |
| 401 | identifier_has_active_verification | User has Active OTP |
Validate OTP
URL:
POST /v1/passwordless/validate
Header:
Authorization: Basic <base64(client_id:client_secret)>
Content-Type: application/json
Request Body:
{
"username": "081200010002",
"otp": "123456"
}
Success (200) Response Body:
{
"message": "OTP Validated Successfully",
"timestamp": "2023-01-01T00:00:00Z"
}
Failed (400) Response Body:
{
"error": "invalid_otp",
"error_description": "OTP is Invalid",
"timestamp": "2023-01-01T00:00:00Z",
"metadata": {
"invalid_attempt": 2,
"max_invalid_attempt": 3
}
}
List Of Possible Response
| http status code | error code | message |
|---|---|---|
| 500 | unexpected_error | Something Went Wrong |
| 400 | invalid_request_body | Invalid Request, Please Check Your Request Body |
| 400 | invalid_request_body | Please Enter a valid username |
| 400 | verification_not_found | Verification Not Found |
| 400 | wrong_otp_request_limit | Wrong OTP Limit Request Exceeded |
| 400 | invalid_otp | OTP is Invalid |
| 400 | verification_is_expired | Verification Expired |
| 400 | used_otp | OTP is Already Used |
| 400 | invalid_otp_config_changed | OTP is Invalid, Please Request New OTP |
| 401 | invalid_client_credential | Invalid Client Credentials |
| 401 | identifier_has_active_verification | User has Active OTP |